皇冠网开户_XM外汇平台全网最完整开户流程
时间:2024-07-02 阅读:16995
皇冠信用盘注册(www.hgty.us)为您提供皇冠登录,皇冠盘代理、会员皇冠信用网代理开户、皇冠会员开户业务XM平台是当今国内最火热的平台之一,凭借着资金安全、点差低等多久优势,受到众多用户的选择,现在给大家详细讲一下开户流程皇冠网开户。
首先皇冠网开户,复制开户链接到浏览器进入网址:

来百度APP畅享高清图片
一、进入网址之后输入自己的邮箱和密码皇冠网开户,开始注册:

二、点击注册之后看见提示皇冠网开户,进入邮箱点击认证:

展开全文

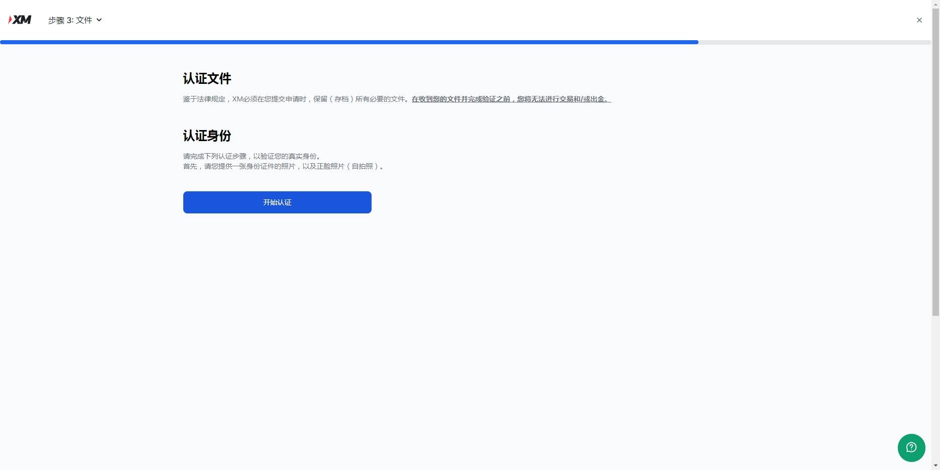
三、验证之后重新用链接登入皇冠网开户,登入之后开始认证账户:


四、填写个人信息:


填写示例:

五、下一步点击是皇冠网开户,然后继续,开始最后一步,认证账户,认证账户看提示上传,涉及隐私就不演示了:


六、认证资料上传之后皇冠网开户,等待官方邮件反馈文件是否有误,没问题,就恭喜你开户成功了,可以开始外汇交易之旅了

猜你喜欢
- 2025-10-28皇冠登3代理申请 _飞天茅台市场价跌破1700元,经销商:降价还未带动出货,未来可能原价买飞天
- 2025-10-28皇冠球网怎么做代理 _连续4年“基本合格”,惠州一民办高校再次面临整改
- 2025-10-28皇冠信用網代理流程 _男子卖每斤仅30多元的低价“卤牛肉”被抓,累计卖了12万元 警方:用卤猪肉冒充
- 2025-10-27如何注册皇冠足球代理 _杨瀚森连3场2分1板哈登20+13 快船胜开拓者
- 2025-10-27皇冠信用网代理注册 _1-2到4-2!最后12分钟连进3球 中超神剧情:倒数第一逃出降级区
- 2025-10-26皇冠登3代理出租 _红军城已成孤岛,城内乌军收到“最后通牒”:要么投降要么被歼灭
- 2025-10-26如何代理皇冠信用网 _又一个牛市重磅利好,终于来了!
- 2025-10-26如何代理皇冠信用网 _乌克兰局势升级,俄军强渡扬丘尔河,杀入乌腹地,拿下“千人小镇”!
- 2025-10-25皇冠信用开户 _梅西39球!打破MLS单年进球纪录,背后隐藏着怎样的努力与传奇?
- 2025-10-25皇冠皇冠信用网会员注册_俄远程战略轰炸机巡航日本海中立水域超11小时,俄方称俄日双边合作“已降至零”
- 2025-10-25皇冠信用網_山东东营市一镇政府大楼过于“气派”被质疑超标准,镇政府回应:非自建,只租7层
- 2025-10-24皇冠信用APP下载_台积电:我们已经顾不上美国工厂了,大陆再不给稀土,大家都得完!



网友评论